Plantafel V2 Gesamtüberblick

 

Die Grundphilosophie der PRODAT-Fertigungsplantafel beruht auf eine Spezialisierung für Kleinserienfertigung komplexer Bauteile. Der Grundansatz ist die Annahme, dass die Plantafel ein Werkzeug zur Unterstützung von Spezialisten ist. Dem Planer werden eine Menge an Informationen für seine Entscheidungen auf direktem Blick verfügbar gemacht. Es können Scenarien abgebildet werden. Die Daten sind Just In Time.

 

     

     

  1. Basis
  2.  

    Kostenstellen / Resourcen : Anlegen von Arbeitsplätzen, Kostenstellen, Mitarbeitern und Schichten

    Die komplette Planung beruht auf der Belegung von Resourcen. Eine ABK ist eine Resource, diese ist belegt - wenn sie auf einer Maschine ist. Eine Maschine ist eine Resource. Ein Mitarbeiter ist eine Resource. Auftragsbegleitende Artikel (Vorrichtungen, Werkzeuge, Prüfmittel) können Resourcen sein. Auch diese sind belegt, während der zugeordnete AG einterminiert ist.

     

    plant_Resource_KSV

     

    (1) Anzahl Arbeitsplätze: Anzahl Maschinen vom gleichen Typ oder Mitarbeiter. Anzahl Schichten auf diesen Arbeitsplatz. Bei Teilzeitmitarbeitenden bzw. zB Abteilungsleitern über den Faktor die effektiv planbare Zeit steuern (wie im Bsp 0,75)

    (2) Schicht-Zeiten

    (3) Kopfkostenstelle siehe: Kopfkostenstellen / Kapazitäten

     

    Achtung: Arbeitsplätze sind automatisch Alternativen zueinander. Beachte: Resourcenoptionen: Automatische Auswahl schnellste

     

    Weiterführende Informationen

    Resourcenoptionen: mehrere Möglichkeiten von Maschinen / Arbeitsplätzen in AVOR hinterlegen, PENALTY

    Alternative Arbeitsplätze: ist eine Kostenstellen mit mehreren Arbeitsplätzen hinterlegt, dann sind diese automatisch Alternativen zueinander. Das heißt der Algorithmus der Terminierung such immer die kürzeste Durchlaufzeit. In der AVOR können weitere Kostenstellen als Alternativen hinterlegt werden.

    Weiterhin können einzelne Arbeitsplätze fixiert werden, das nur diese als Alternativen herangezogen werden können (oder komplett auf einen Arbeitsplatz fixiert).

    Nachdem eine ABK in die PT aufgenommen wurde, sind alle Alternativen fixiert, so das beim Umterminieren nicht automatisch zufällig Kostenstellen gewechselt werden (weil zB NC Programm bereits in Arbeit). Diese Fixierung kann optional gelöst werden!

     

    Festlegung im Arbeitsplan

     

    plant_avor_ksv_alternativen

     

    (1) Alternative Kostenstellen / Resourcen des Arbeitsgangs bearbeiten

    (2) Liste von alternativen Kostenstellen oder Einschränkung von Arbeitsplätzen auf einer hinterlegten Kostenstelle

     

     

    Übergabe an die ABK

    Bei Erstellung der ABK werden automatisch alle Alternativen als mögliche Resourcen angelegt. In der Spalte "Plantafel" sind alle Daten zu sehen. Die tatsächlich gewählte und terminierte Resource ist "Resource terminiert".

    plant_ksv_alternativen_abk

     

    (1) Alternative Resourcen sowie die tatsächlich in Verwendung / beplante Resource.

     

    Hinweis:Penalty: es wird Graph der 3 schnellsten gefundenen Varianten aufgebaut. Es wird der Graph bevorzugt, welcher über weniger Kostenstellen/Arbeitsplätze läuft um zu vermeiden, das unnötige Wechsel geschehen. So wird erreicht das nach Möglichkeit ein Mitarbeiter, welcher eine ABK bereits einmal hatte (bevor zB eine Auswärtsbearbeitung ist) dieser diese ABK bevorzugt nach der Auswärtsbearbeitung wieder erhält. Pro zusätzlcher Kostenstelle werden 3 Tage addiert im Vergleich der Durchlaufzeiten.

     

     

    Info und Bedarfsarbeitsgänge

    Ein "Info" Arbeitsgang sind Hinweise und Texte die ggf abgestempelt aber nicht terminiert werden (Nicht planrelevante Kostenstelle).

    Ein Bedarfsarbeitsgang ist ein möglicher Arbeitsgang, welcher zB in Abhängigkeit der Qualität des Vorarbeitsgangs "Manchmal" benötigt wird. Dieser ist auf einer planrelevanten Kostenstelle erstellt aber enthält die Zeit 0 (somit kalkulatorisch kein Einfluss). Der Bedarfsarbeitsgang wird trotz Zeit 0 mit 4 Stunden in der Terminierung eingeplant und blockiert somit vorsorglich einen Puffer.

    Penalty: es wird Graph der 3 schnellsten gefundenen Varianten aufgebaut. Es wird der Graph bevorzugt, welcher über weniger Kostenstellen/Arbeitsplätze läuft um zu vermeiden, das unnötige Wechsel geschehen. So wird erreicht das nach Möglichkeit ein Mitarbeiter, welcher eine ABK bereits einmal hatte (bevor zB eine Auswärtsbearbeitung ist) dieser diese ABK bevorzugt nach der Auswärtsbearbeitung wieder erhält. Pro zusätzlcher Kostenstelle werden 3 Tage addiert im Vergleich der Durchlaufzeiten.

    Grundsätzliche Werkzeuge / Konzept

    Grundsätzlich ist das kleinste Element der AG. Alles kann auf AG Ebene einzeln terminiert werden
    Ketten können gebildet oder aufgelöst werden (eine AG Reihenfolge ist auch eine Kette)
    Ketten: Abhängigkeiten (ABK oder Stücklisten = Kopf-ABK) oder Andere ABK
    Terminierung mit / ohne Kapazitätsberücksichtigung (“Reinpressen”, Sortieren)
    Anordnendes Terminieren / sortieren
    FolgeProzesse / Probleme (bei Bedarf)

     

  3. Plantafel - grundsätzlicher Aufbau
  4.  

    Gesamtüberblick mit allen Optionen

    In der PRODAT Plantafel finden Sie ein exaktes Abbild Ihrer Werkstatt wieder. Grundsätzlich sehen Sie Kapazitäten, Terminstatus, Auftragsstatus usw.. In der Hauptansicht ist die Plantafel wochenbezogen aufgebaut. Die Plantafel untergliedert sich in 3 verschiedene Ansichten:

    Abteilungsansicht: Diese können Sie frei definieren und Kostenstellen zu Abteilungen hinzufügen. Eine Kostenstelle kann auch in mehreren Ansichten (Abteilungen) vorkommen

    Auftragsverlaufsansicht/Gantt: In diesem Modul baut PRODAT den Auftragsdurchlauf auf. Somit sehen Sie alle Kostenstellen, die von dem Auftrag berührt werden. Bei Baugruppen werden diese aufgelöst und ebenfalls dargestellt. Auswärtskostenstellen werden ebenfalls dargestellt. Sie können Kostenstellen auch ausblenden / nicht Planungsrelevant markieren. Beachten Sie die Planungs- und Plantafeloptionen im Kostenstellenverzeichnis.

    Sowohl die Abteilungs- als auch die Verlaufsansicht besteht somit aus einer Anzahl von Kostenstellen / Maschinen.

     

    Eine Plantafel mit allen eingeblendeten Bedienelementen:

     

     

     

    plant_complete_view

     

    (1) Auswahlliste der Kostenstellen / Resourcen siehe Plantafel einrichten

    (2) Auswahl und Suchpanel anzeigen: gezielt eine ABK aufrufen, ABK ohne Termin zum Einterminieren finden.

    (3) Übersicht Aufträge: einzuterminierende und einterminierte. Anzeige von Verspäteten Aufträgen.

    (4) Arbeitslisten der Resourcen der eingerichteten Abteilungen

    (5) Tagesansicht: Zeitstrahl der Focusierten Resource

    (6) Gantt Ansicht für den focusierten Auftrag / Auftragsdurchlauf als Gantt (PopUpMenu)

    (7) Auftragsdurchlauf als Ansicht der betroffenen Resourcen. Aufrufen über PopUp oder (2)

    (8) Auslastung als Balkendiagramm

    (9) Aufträge, welche freien Puffer haben, also nach hinten geschoben werden können ohne den Kundenauftragstermin zu überschreiten

    (11) Antenne: Informationen zur ausgewählten ABK, Drucken usw.

     

     

    Hinweis: Über die Antenne können Sie Resoucen suchen.

    Hinweis: Über das Hauptmenu können uA. Vorschau von Texten usw. aktiviert und deaktiviert werden.

     

  5. Plantafel - Einzelne Resource / Maschine / Kostenstelle
  6.  

    Einzelne Resource

    Das ist der Introtext. Template nicht ohne Abstimmung verändern. Bei Anpassungen Topic als "EditMe.template.xml" ins Hilfeverz. speichern. (Projekt - Datei - Topic als Datei speichern)

     

       

       

    1. Hauptelemente der Maschine / Kostenstelle / Resource
    2.  

      plant_ResourceViewMyMaschinesFrame

       

      (1) Überhänge (2) sind grau dargestellt und blockieren eigentlich freie Zeiten.

      (X) Verkettete Arbeitsgänge

      (X) Terminüberwachung: Anzeige, das der letzte AG dieser ABK nach dem notwendigen Liefertermin (entweder an Kunde = Externer Auftrag oder innerbetrieblich bei einer Stückliste = Materialbedarfstermin wo ich selbst eingehe) liegt. N-Terminüberwachung -euer Link

      (X) Markierungen und Informationen / Hinweise zum Arbeitsgang

      (X) AG Fett schwarz: Vorarbeitsgang planrelevant ist beendet, wenn es keinen gibt: Material abgebucht (keine offene Materialposition in der ABK vorhanden)

       

    3. Farben und Termine
    4.  

      Ist der Termin (AT/ET)

      gelb

      befindet sich der Ausliefertermin des Kunden in der gleichen Woche, wie der letzte AG in der Planung. Jeder weitere Verzug würde die Auslieferung gefährden.

      rot

      ist der ET des letzte AG nach aktueller Planung später, als der Ausliefertermin an den Kunden.

      Grau

      ist die ABK ein Lagerauftrag ohne Kundenbezug. (Potentiell ohne Auswirkung zu verschieben)

      Unterstrichen

      wurde der Termin im Kundenauftrag bereits einmal verschoben (Termin verschoben hat einen Wert)

       

    5. Material
    6.  

      Ausrufezeichen vor dem AG => Materialhinweise / Fehlmaterial -> Lagernd Fehlteil vs Fehlteil in Bedarfsplanung

       

      Rotes Ausrufezeichen !

      Zum Termin NICHT lagernd. Das Material hat ein grundsätzliches Problem in der Planung ABER:

      Blaues Ausrufezeichen !

      Es ist derzeit lagernd, aber NICHT zum Termin. (Kann zu Lasten eines anderen Auftrags begonnen werden). NUR 14 Tage in die Zukunft!

      Orangenes Ausrufezeichen !

      Derzeit NICHT lagernd zum Termin lagernd (kann NICHT vorgezogen / sofort begonnen werden) NUR 14 Tage in die Zukunft!

       

      F2-Fenster Material
      Material kommisionieren (Freigabe Material)
      Bestellvorschlag

       

    Weiterführende Informationen

     

     

  7. Resource: Taggenau / Stundengenau, Verzug und Überhänge.
  8.  

    * Verzug durch nicht stempeln

    * Erhöhen von Bearbeitungszeit

    * Verringerung von Kapazität

     

    Details

    plant_Resource_KSV_dayview_firstdays

     

    (1) Verzug entsteht (Automatischer Zyklus um Mitternacht)

    1.sobald ein terminierter Termin überschritten wurde auch dann, wenn es derzeit eine Lücke gibt. Ist ein Auftrag für 9 Uhr geplant gerät dieser ab 9 Uhr in Verzug, auch wenn es derzeit keine Auswirkung auf andere Aufträge hat.
    2.Wenn keine Zeitrückmeldung stattfindet wird somit auch Verzug entstehen
    3.Falls ein Arbeitsgang auf 0 Stunden heruntergestempelt wurde, wird automatisch 4 Stunden (eine Schicht) als Restarbeitszeit angesetzt - oder, wenn die Vorgabe kleiner als 8 Stunden ist - dann halbe Vorgabezeit!
    4.Erhöhen der Bearbeitungszeit
    5.Verriungerung der Kapazität der Resource (Urlaub, Maschinenausfall, Schichtausfall)

    (2) Der Verzug führt zu einem Überhang. Man sieht hier das 4 Stunden als Überhang errechnet wurden.

    (3) Der Überhang blockiert die nächste(n) freie(n) Lücke(n). Graue Darstellung!

     

     

     

  9. Terminierungsalgorithmen
  10. Terminierungsalgorithmen

    Auf Basis Ihrer AVOR-Stammkarte, den Zeitangaben sowie der Stückzahl errechnet das Modul die Dauer der Fertigung. Dabei wird beim Vorwärtsterminieren die Kapazität berücksichtigt, beim Rückwärtsterminieren werden die spätesten Anfangszeitpunkte (Eckpunktterminierung) ermittelt. Die Basis für die Terminierung sind die im Kostenstellenverzeichnis hinterlegten Kapazitäten. Diese können auch in der Plantafel angepasst und überschrieben werden.

     

       

       

    1. Terminieren mit/ohne Kapazitätsberücksichtigung
    2. Beim Terminieren mit Kapazitätsberücksichtigung wird geprüft, ob eine Kostenstelle Kapazität hat. Beim Terminieren ohne Kapazitätsberücksichtigung wird ein einfacher Durchlaufplan erstellt ohne das auf Kapazitäten und Belastungen der Kostenstellen geachtet wird.

    3. Vorwärts terminieren
    4. Beim einfachen Vorwärtsterminieren wird ab dem angegebenen Zeitraum in die Zukunft terminiert. Die Arbeitsgänge werden zum jeweils frühmöglichsten Zeitpunkt eingeplant.

    5. Rückwärts terminieren
    6. Das Rückwärtsterminieren arbeitet analog dem Vorwärtsterminieren, nur rückwärts.

    7. Vorwärts terminieren und packen
    8. Beim einfachen Vorwärts terminieren kann es passieren, das der erste Arbeitsgang zB nächste Woche beginnt und die darauf folgenden erst einen Monat später Platz finden. Dadurch würde ein sehr früher Materialbedarf entstehen.

      Vorwärts Terminieren und packen ermittelt durch klassisches Vorwärtsterminieren den Endtermin und terminiert dann automatisch von diesem Rückwärts, um die Arbeitsgänge möglichst zusammenzuziehen.

    9. Mittelpunktterminierung
    10.  

      Bei der Mittelpunktterminierung wird ausgehend von einem AG einer ABK alles ab diesem AG vorwärts terminiert, alles davor rückwärts um eine möglichst kurze Durchlaufzeit zu erreichen.

       

    11. Überlappend planen
    12. Bei überlappenden AG wird versucht zu bestimmen wann wie viele Teile fertig gestellt werden. Aufgrund dieser errechneten Zahl wird die Terminliche Überlappung festgelegt. => 01/2026

       

    13. ABK erstellen, terminieren
    14. Im Modul "Produktionsaufträge verwalten" werden ABK erstellt und terminiert.

      abk_create_termini

      (4) ABK erstellen und terminieren. Aufeinanderfolgende AG verketten.

       

       

      Möchten Sie eine Terminierung rückgängig machen, können Sie dies im Modul Produktionsauftrag aus Terminbestand herausnehmen. Der Auftrag wird aus dem Terminbestand entfernt und die Kapazitäten werden wieder freigegeben.

      abk_termini_out

    Weiterführende Informationen

    Terminierungsoptionen

    Bezeichnung im Terminierungs-Script

    Bezeichnung im Terminierungs-Dialog


    DLZ

    Durchlaufzeitterminierung OHNE Auslastungsberücksichtigung

    Terminieren OHNE Kapazitätsberücksichtigung. Beim Verschieben Standard, da wir durch die Reihenfolge automatisch Folgende AGs (bei Bedarf) weiterschieben

    Overlap

    Benachbarte Arbeitsgänge ignorieren / überlappen

    Ermöglicht das Auflösen der Reihenfolge: es kann ein AG vor seinen Nachfolger terminiert werden.

    Middle


    Mittelpunktterminierung: vorherige AG werden herangezogen.

    Gelb / Orange: 
    Wenn der Vorarbeitsgang unseren ermittelten Startzeitpunkt blockiert, dann kann ich durch Overlap dennoch einfach auf meinen Wunschtermin kommen und somit überlappend planen oder die Kette komplett drehen

    ODER

    Ich terminiere den Vorarbeitsgang rückwärts von meinem Startpunkt aus, um die Kette wieder korrekt herzustellen

    FolgeAG bei Bedarf

    FolgeAG bei Bedarf DLZ

    Wenn mein Terminierungsvorgang in den nachfolgenden hereinragd, wird dieser weitergeschoben. ACHTUNG: ohne diese Option und OHNE Overlap würde die Terminierung fehlschlagen, wenn wir in einen Terminkonflikt mit dem Nachfolger sind

    Reset Resources

    Resourcen auf Optionen ABK zurücksetzen

    Hebt die Fixierung der Kostenstelle auf und ermöglicht wieder die Alternativen zu wählen (ACHTUG: AG kann auf andere Resource "springen"). Resourcenoptionen: Automatische Auswahl schnellste, Fixierung

     

     

  11. Einplanung: "ABK ohne Termin" > via Dialog
  12.  

    plant__termination__dialog__call

     

     

     

    Einzelne ABK terminieren

     

       

    1. Dialog zum Terminieren einer ABK
    2. plant__termination__dialog

       

      (1) Ausgewählte ABK

      (2) ABK hinsichtlich Stücklistenstruktur (Doppelclick zur Auswahl)

      (3) Terminierungsstart und Art der Terminierung

      (4) Einschränkung der ABK: AG: Teilweise Terminierung bzw. Mittelpunktterminierung.

      (5) Optionen

      Bezeichnung im Terminierungs-Script

      Bezeichnung im Terminierungs-Dialog


      DLZ

      Durchlaufzeitterminierung OHNE Auslastungsberücksichtigung

      Terminieren OHNE Kapazitätsberücksichtigung. Beim Verschieben Standard, da wir durch die Reihenfolge automatisch Folgende AGs (bei Bedarf) weiterschieben

      Overlap

      Benachbarte Arbeitsgänge ignorieren / überlappen

      Ermöglicht das Auflösen der Reihenfolge: es kann ein AG vor seinen Nachfolger terminiert werden.

      Middle


      Mittelpunktterminierung: vorherige AG werden herangezogen.

      Gelb / Orange: 
      Wenn der Vorarbeitsgang unseren ermittelten Startzeitpunkt blockiert, dann kann ich durch Overlap dennoch einfach auf meinen Wunschtermin kommen und somit überlappend planen oder die Kette komplett drehen

      ODER

      Ich terminiere den Vorarbeitsgang rückwärts von meinem Startpunkt aus, um die Kette wieder korrekt herzustellen

      FolgeAG bei Bedarf

      FolgeAG bei Bedarf DLZ

      Wenn mein Terminierungsvorgang in den nachfolgenden hereinragd, wird dieser weitergeschoben. ACHTUNG: ohne diese Option und OHNE Overlap würde die Terminierung fehlschlagen, wenn wir in einen Terminkonflikt mit dem Nachfolger sind

      Reset Resources

      Resourcen auf Optionen ABK zurücksetzen

      Hebt die Fixierung der Kostenstelle auf und ermöglicht wieder die Alternativen zu wählen (ACHTUG: AG kann auf andere Resource "springen"). Resourcenoptionen: Automatische Auswahl schnellste, Fixierung

       

     

     

     

     

  13. Einplanung "ABK ohne Termin"  > Terminierungsscript
  14.  

     

    Terminierungsscript - nach Reihenfolge : Verschieben und Drag/Drop

     

       

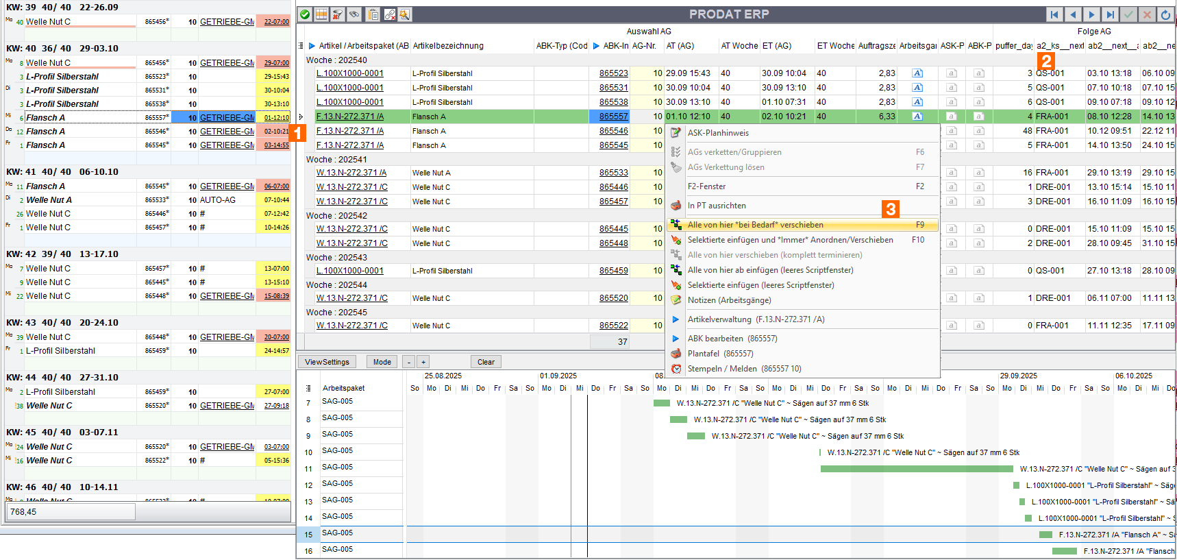
    1. Terminierungsscript aufrufen
    2.  

      In der Woche mit dem PopUpMenu ODER einfach F9

      plant__termination__script_prio_open

       

      Sie können auch auf jedem AG einfach F9 zum Aufrufen drücken.

       

    3. Vorauswahl Terminierungsscript
    4.  

      Nach dem Aufruf öffnet sich die Vorauswahl. Hier werden alle AG der Resource übersichtlich dargestellt (keine Doppelungen bei Wochenwechsel oder mehreren Tagen, diverse Zusatzinformationen).

      plant__termination__script_prio

       

      (1) Der in der PT ausgewählte AG wird grün hervorgehoben

      (2) Zusatzinformationen, wie Folge AG, KS und Termin

      (3) Optionen zum Start des Terminierungsscript. Standardfall "Alle von Hier bei Bedarf verschieben" bzw. einfach wieder F9

       

       

    5. Terminierungsscript
    6. plant__termination__script

       

      (1) Datum Start der Terminierung, wird aus Vorselektion (gewählter AG) automatisch übernommen.

      (2) Vorwärts oder Rückwärts terminieren, ab "Start der Terminurung"

      (3) Aktion: Standards:

      Anordnen *bei Bedarf*

      Der AG wird nur terminiert, wenn dieser durch den Vorgänger berührt wird. Ansonsten bleibt eine Lücke.

      Anordnen *Immer*

      Der AG wird IMMER an den Vorherigen angereiht. Es würde somit auch eine bestehende Lücke entfernt und ein Folge-AG nach vorn gezogen, wenn möglich.

      (4) Das Startdatum wird vom vorherigen AG übernommen

      (5) Optionen

      Bezeichnung im Terminierungs-Script

      Bezeichnung im Terminierungs-Dialog


      DLZ

      Durchlaufzeitterminierung OHNE Auslastungsberücksichtigung

      Terminieren OHNE Kapazitätsberücksichtigung. Beim Verschieben Standard, da wir durch die Reihenfolge automatisch Folgende AGs (bei Bedarf) weiterschieben

      Overlap

      Benachbarte Arbeitsgänge ignorieren / überlappen

      Ermöglicht das Auflösen der Reihenfolge: es kann ein AG vor seinen Nachfolger terminiert werden.

      Middle


      Mittelpunktterminierung: vorherige AG werden herangezogen.

      Gelb / Orange: 
      Wenn der Vorarbeitsgang unseren ermittelten Startzeitpunkt blockiert, dann kann ich durch Overlap dennoch einfach auf meinen Wunschtermin kommen und somit überlappend planen oder die Kette komplett drehen

      ODER

      Ich terminiere den Vorarbeitsgang rückwärts von meinem Startpunkt aus, um die Kette wieder korrekt herzustellen

      FolgeAG bei Bedarf

      FolgeAG bei Bedarf DLZ

      Wenn mein Terminierungsvorgang in den nachfolgenden hereinragd, wird dieser weitergeschoben. ACHTUNG: ohne diese Option und OHNE Overlap würde die Terminierung fehlschlagen, wenn wir in einen Terminkonflikt mit dem Nachfolger sind

      Reset Resources

      Resourcen auf Optionen ABK zurücksetzen

      Hebt die Fixierung der Kostenstelle auf und ermöglicht wieder die Alternativen zu wählen (ACHTUG: AG kann auf andere Resource "springen"). Resourcenoptionen: Automatische Auswahl schnellste, Fixierung

       

       

     

     

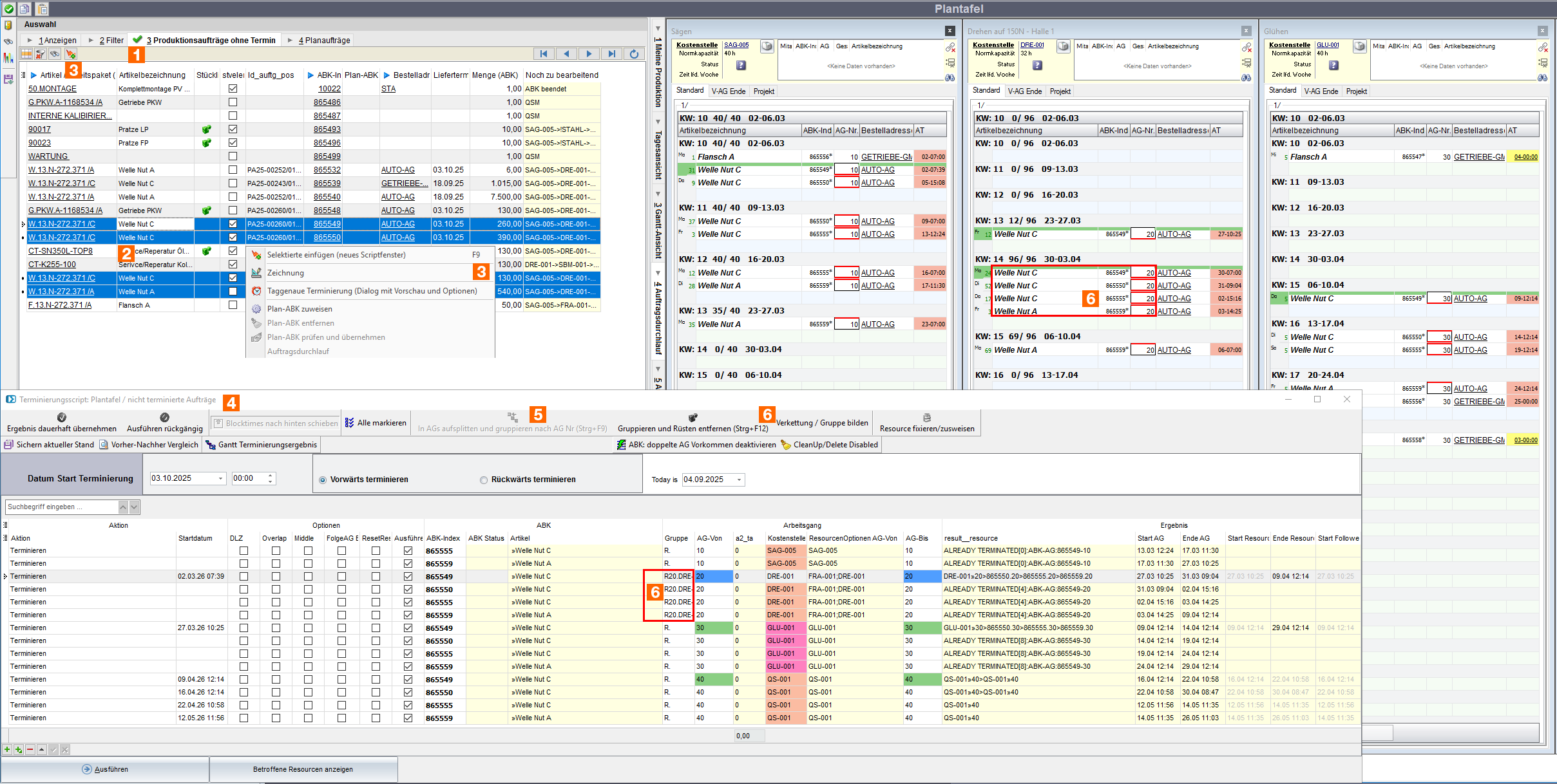
    Terminierungsscript: Verketten und Rüsten optimieren

    Aktuell ist die Voraussetzung, das die ABK in Struktur (AGs) gleich sind. Es wird anhand der AG-Nummer sortiert. Dies kann aber manuell durch Drag/Drop beeinflusst werden.

     

     

    plant__termination__script__ab2_chain

     

    (1) Plantafel > Aufträge Auswahl > "Produktionsaufträge ohne Termin"

    (2) Zu terminierende ABK mittels Multiselekt auswählen

    (3) Selektierte in Script aufnehmen

    (4) Scriptfenster öffnet sich

    (5) ABK in AG aufsplitten

    (6) Verkettung bilden, Rüsten optional entfernen (für folgeAG auf der gleichen Resource)

     

    Weiterführende Informationen

     

     

     

     

  15. Puffer
  16.  

    Puffer anlegen

    Puffer dienen zur Abbildung von (per Default) NICHT VERSCHIEBBAREN Zeitreservationen. So zB 4 Stunden jeden 2. Monat für internen Kapazitäten.

    Achtung: Ein Puffer ist wie ein Wochenende: AG können sich um den Puffer "Splitten".

    Puffer können bei Bedarf entfernt werden und entsprechend wird die reservierte Kapazität frei.

    zB: Maschinenwartung, Vorrichtungsbau, Möglicher Ausfall (nicht 100% planbar) können durch Puffer abgebildet werden.

     

    Puffer erstellen

    Via Rechtsklick in einer Resource in einer Woche:

    plant__termination__puffer__popup

     

     

    plant__termination__puffer__dialog

     

    Projekt anlegen oder fortführen

    (1) Typ "Puffer" definieren. Ansonsten wird dies eine "normale" ABK (zB ein Werkzeugbau), welcher im Script mit durchgeschoben wird.

    (2) Startzeitpunkt

    (3) Kapazität

     

    Weiterführende Informationen

     

  17. Transportzeiten
  18.  

    Transportzeiten zwischen Resourcen. Transportmatrix

    Über die Transportmatrix werden die Transportzeiten zwischen den Resourcen festgelegt. Beachten Sie, das es je eine Transportzeit pro Richtung gibt, also Von A zu B genauso wie von B zu A. Dies kann zB bei Auswärtsvergaben abweichend sein.

     

    1. Einstieg
      • Planung und Fertigung
      • Zubehör
      • Transportzeiten

       

      plant_resource_transport

       

      (1) vom Nutzer überschriebene Transportzeit Stunden)

      (2) Derzeit vom Algorithmus angewandte Transportzeit

      (3) Standardwert

       

    Weiterführende Informationen

     

         -- 15 min inter ksv tranport time

         _transport_time_inter_ksv CONSTANT int := 60 * 15;

       

         -- 4 hours from ksv to ksv internally

         _transport_time_internal_ksv CONSTANT int := 60 * 60 * 4;

       

         -- 2 day from internal ksv to external ksv

         -- should be tuncated to single days

         _transport_time_internal_ksv_to_external CONSTANT int := 60 * 60 * 24 * 2;

     

         -- 1 days from external ksv to internal ksv

         -- should be tuncated to single days

         _transport_time_external_ksv_to_internal CONSTANT int := 60 * 60 * 24;

       

         -- 3 day from external ksv to external ksv

         -- should be tuncated to single days

         _transport_time_external_ksv_to_external CONSTANT int := 60 * 60 * 24 * 3;

     

     

  19. Durchlaufzeit
  20.  

    Durchlaufzeit einzelner AG (Maschine schneller frei, es wird später begonnen) vs. Durchlaufzeit gesamt vs. Liefertermin.

    Rückwärts terminieren: Längste Durchlaufzeit sowie kürzeste endet im gleichen Liefertermin

     

     

  21. Kopfresourcen
  22.  

    Stack vs Parallelität

     

     

     

Weiterführende Informationen

Videos

Kapitel Vorherige Seite Nächste Seite
▲ nach oben